S55 Build Path
Background
We have 20 years experience with BMW engines including the S14 (E30 M3), S38 (E34 M5), M50/S50(E36), S54(E46), S65(E9x). We skipped the N54 and early N55 for reasons that you may already be aware of; safe to say it was not a great match for our work. When the S55 came out, BMW once again had our attention and our long history of tuning BMW Turbo engines was ready to be revisited.
Over the last 5 years, we’ve tuned hundreds of cars and put together a comprehensive plan of attack for any S55 vehicle. We have extensive experience with mild OEM+ type builds, to drag and circuit cars. We have owned multiple S55 vehicles that have spent hundreds of days on our dyno and various circuits pursuing perfection.
Our nuanced approach is well reviewed and documented and our reputation speaks for itself so feel free to spend some time reading feedback on our work from others. Our goal is not to tune the most cars, but to do our best work, with the best tools, with the best clients and cars. That does not mean that we need a lot of modifications, or expensive modifications; just the right parts and calibration work.
Required Hardware
Completely stock is just fine; and in many cases better than the off-brand parts that tend to get purchased on the late-night death scroll adventure. Many clients ask about the crank hub and we are simply not technicians, so our advice here is limited. To get anything more than an opinion, you’d need to find someone who’s done hundreds of diagnostics and recorded all of the data, as well as had runfile information on the car. I am not aware of anywhere that this is the case, so I think most of what you hear is conjecture. Anytime you hear, “never had a problem”, that can almost always be translated to, “I don’t have much experience”. Seasoned race car techs, race engineers, and diagnostic technicians rarely say such words and often utter some unintelligible dribble of frustration towards the last PITA vehicle they fought with that “never had a problem”.
In short, we had our crank hubs upgraded because it is a simple, clearcut way to prevent a catastrophic problem with your engine. As far as which is best, that’s for you to choose. If there is a shop we work with in your area, we can recommend a shop, and we’d suggest going with their recommendation.
Stock Hardware Calibrations
For cars that are completely stock, and or with bolt on modifications, tuning is quick and simple. The car is limited by a few things in stock form mechanically: The intercooling is not great, the octane of pump fuel, and the small turbochargers. Tuning alone will wake the car up and add some power increases on pump fuel, along with better driveability, significantly more midrange torque, and a modest increase in top end power.
Any outfit offering to significantly increase high RPM power without changing some of the above parts is either not accomplishing their goals, or doing so at the expense and grave risk to your engine health.
Our stock hardware calibrations increase circuit performance significantly while maintaining safety features.
Stage 1 and Stage 2 Calibrations
Stage 1 and stage 2 hardware modifications as defined by this platform include bolt on breathing modifications such as intake, downpipe, midpipe, exhaust, charge pipe, and intercooler modifications. Turbochargers and fuel system remain stock.
Plan on modest gains from stock to stage 2 calibrations on pump fuel, and significant gains on Stage 2 + ethanol. Our calibrations are flex fuel only (meaning no fixed ethanol content). There is no reason to run fixed ethanol content calibrations when flex fuel is a matter of our ultimate kit or the BM3 ethanol content analyzer. This allows you to run any blend of pump fuel to full E85. We generally find that stock fuel system stock turbo cars will make peak power around E50 to E65. You are free to run full E85 and our calibration will automatically reduce power to stay within stock fuel system limits.
Any numbers outside of what we are showing below are either 1) dyno variance which is common or 2) running the car extremely lean which works for a short pull but will destroy the engine in a period of time.
Modifications:
- Stock airboxes with drop in BMC filters 
- Downpipes, midpipe and exhaust of your choice 
- Charge pipes of your choice 
Required for maximum effort:
- Wagner TMIC 
- EU5 Injectors for safer fuel mixtures 
The blue line is stock and the red line is stage 2 + ethanol. Typical power ranges from 550-600whp depending on the dyno and conditions.
Stage 3+ “The Sweet Spot”
When you’re looking for more power for your S55, the next step is simple and clear. We call it the sweet spot and you can read about this combination here.
We believe this is the best setup top to bottom for an S55 and covers almost every car.
Above is the same Sweet Spot setup, but with a built motor so just pushed a bit harder. Built by 4B Performance.
Above is built by Garage Whifbitz and tuned by us, this has GWB Hybrid turbos, E50 with EU5 injectors, Dorch S55LK, and PR Stage 3 brushless LPFP. This is similar to the sweet spot setup but with lower ethanol content and more conservative turbo sizing.
Beyond the Sweet Spot
We can and have made way more power than the Sweet Spot setup above, but this definitely comes with compromise. There is no more stable, better driving setup for your S55 than the above, whether you want to cruise the back roads, drag race, or circuit race. That being said, for those who must push further, and are willing to accept the compromises and significant cost increase, we can deliver more.
Max effort DI only:
Max effort built motor with hybrid turbos, cams, and Nostrum Stage 3 injectors + Dorch S55LK HPFP + upgraded LPFP. The hybrid style turbos do not generally live long at this power level, and these did not.
Built by Jimmy B with PS2+, EU5 injectors, Dorch S55 LK, upgraded LPFP this is a max effort direct injection only tune. This can and will bend factory rods, it is just a matter of “when”.
Built motor, G35-1050, Reflex 1050x Injectors, 4N OG Turbo Kit. Widebands pre-turbo, Ecutek. This setup runs reliably, consistently, and overall has decent delivery, driveability, and good power. Built by Brandon Tran at 4B Performance.
For Port Injection Setups
We recommend EU5 Injectors even when running PI. There are complex reasons for this but it has to do with the balance of injection to get the right ratios and splits.
Maximum PSI Built S55 with G42 Turbo; very laggy but good power.
Maximum PSI built motor with PTE 7275 exhibits reasonable spool up and good power. Things at this power level are not stable or repeatable for racing on the S55.
Maximum PSI built S55 with G42-1200 and 4N Updated turbo kit. Good power but inconsistent fueling at this power level with currently available tools.
Tuning Options
If you haven’t read our choose your own adventure blog, its worth a read. That will provide some background behind why we will, or will not tune a setup. Generally, it is not a matter of “we don’t know how” and more a matter of, “we know how this ends.
Successful Options:
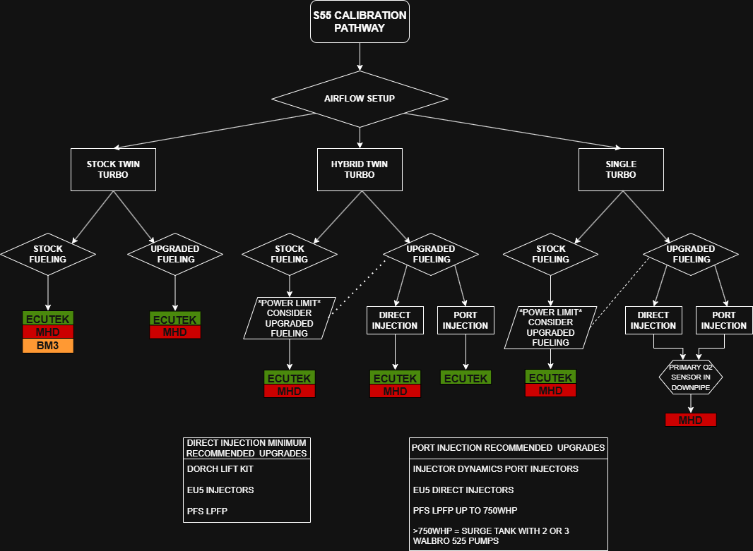
- S55: Stock/Stage1/Stage 2 Can be done on BM3, MHD, or Ecutek. Ecutek is more refined for specific needs, safety features, and or track cars. MHD is the next best and BM3 works well for clients with less specific needs and we do countless S55 BM3 cars with good success. 
- S55 With Integrated Reflex Port Injection: Ecutek is the only option at the moment with integrated fueling (As of 2025-9-1) 
- S55 Single Turbo, Direct Injection: MHD + single turbo DI only but no PI (not integrated as of 2025-9-1). This setup works and tunes fine but power is limited due to the direct injection system. The range is due to dyno and tune aggressiveness variations. 
- S55 Single turbo, Port Injection: Ecutek is the only option with Integrated Port Injection however they don’t offer Single Bank O2 Sensor support so the widebands must be installed into the manifold at time of fabrication; this exposes the O2 sensors to higher combustion temps and due to the pressure in the manifold will skew the O2 sensor readings under boost slightly which we compensate for. This isn’t the most ideal way, but currently no software supports both single bank and integrated fueling. Integrated fueling takes the priority especially at high horsepower levels. We are hopeful that Ecutek will offer Single Bank support at some point in the future. 
Current pathways we are not tuning at the moment:
- BM3 with air or fuel upgrades (This includes hybrids, direct injection fuel system upgrades, port injection, etc…) 
- MHD with PI for S55 (while MHD+ offers integrated PI control with B58 and S58, they do not offer port injection integration on S55/N55 as of 2025-9-1. Please send MHD a message requesting this if you want this feature) 
- Kratos turbos: they do not live when pushed, and one turbo is always going faster than the other causing almost certain failure (As of 2025-9-1 this no longer appears to be available so this is likely not a concern anymore) 
 See the below flowchart for a simpler representation:
Single Turbo Considerations
Our suggestion for a single turbo S55 is something in the 62-68mm turbo size with appropriately sized wastegate(s) and good wastegate priority. There are newer options from Speedtech, CES Motorsport and NRW that we are open to tuning with MHD+ on a Direct Injected setup and we’ll update this page as we gain more data. We don’t recommend the use of the Turbosmart Straight Gates as these have had numerous boost control issues and high horsepower Internal Wastegate controlled setup have been unreliable in the past; inquire within. In any case, the market for the turbo-kit offerings in this department are rapidly changing so please inquire directly for our latest recommendations.
Random combinations without consultation
If you assemble a combination of parts that doesn’t match our suggested program, please reach out to us to confirm your goals and we can help guide you towards success. If you’d like us to calibrate your vehicle, we’d really like to help you and if you please send us an email with your goals, we will guide your towards the best solutions. The S55 is a well sorted platform so we have a wide variety of experience to pull from.
Regardless of who you choose to calibrate your engine, we suggest you reach out to them with your goals, and follow their advice for both hardware and software.
 
             
             
             
             
             
             
             
            